Guide for Nonlinear Models

Features that are supported by Tosca are considered within this section.

This page discusses:

Solver Settings

To obtain better convergence behavior, use the following settings when running an optimization with a nonlinear model:

*STEP, NLGEOM=YES, INC=10000, extrapolation=NO
** (INC=number of increments)
*STATIC
**(initial, step time, min, max) 
0.1, 1.0, 1e-14, 1.0 

In the following, Abaqus related remarks that should be taken into account when optimizing structures with nonlinear behavior are summarized.

Topic: Remark:
Time increment By default, Abaqus uses the automatic time incrementation based on the initial, step time, minimum, and maximum time increments. In the case of a nonlinear analysis, it is recommended to use a small minimum time increment as well as a higher number of increments to run a stable analysis. The following default is the syntax for the Abaqus input file for the respective step.

                       *STEP, INC=100
                       ** (INC=increments)
                       *STATIC
                       ** (initial, step time, min, max) 
                       1.0, 1.0, 1e-05, 1.0 
                       

Having a minimum time increment smaller than 1e-07 might further improve the convergence but also strongly increases the computation time. More details can be found in the Abaqus documentation.
Element type Based on the utilized integration schemes the element types are split into fully integrated elements like C3D8 or C3D4 and reduced integrated elements like C3D8R. In the case of reduced integration elements in the model, activate the enhanced hourglass technique. The following is the syntax for the Abaqus input file:
                       
                       *SECTION CONTROLS, NAME=<SEC NAME>, HOURGLASS = ENHANCED 
                       
                       
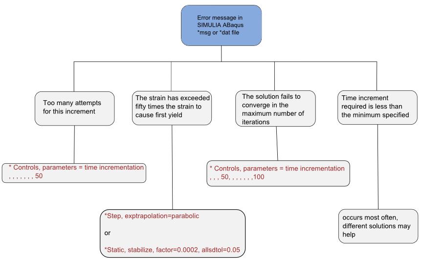
Solver instabilities If the optimization fails because of Abaqus convergence issues, further details can be investigated in the *.msg or *.dat files generated by Abaqus in the critical step. The following are the most expected warnings or errors:
  • The strain has exceeded fifty times the strain to cause first yield at ‘n’ points.
  • Too many attempts made for this increment.
  • Time increment required is less than the minimum specified.
  • The solution fails to converge in the maximum number of iterations.
Stabilization and contacts In nonlinear static problems, instabilities like buckling or material softening might occur. If these instabilities are localized, there a local transfer of strain energy occurs from one part to another and global solution methods might not work. Here, automatic (artificial) damping stabilization might help. The damping might help to get the model to converge but at a loss of convergence speed and accuracy. Therefore, the damping factor is best to be chosen as small as possible. The ratio of stabilization dissipation energy (ALLSD) to internal energy (ALLIE) of the whole model should not be bigger than 5%. By default, the value is FACTOR=2e-4. The following is the syntax for the Abaqus input file for the respective step:
                       
                       *STATIC, STABILIZE, FACTOR=<damping factor="">, ALLSDTOL
                       
                       
It might also help to use
                       
                       *SURFACE BEHAVIOR, PENALTY=LINEAR
                       , 0., .001
                       
                       
for contacts to relax the liner penalty stiffness. The default is 1.0.
Note: A “good” value for the damping factor can be different from one model to another. In cases with contact modeling, rigid body motion might occur while the contact is not fully established.
Using *CONTACT CONTROL, STABILIZE, artificial damping is introduced to increase stabilization. The damping coefficient is calculated automatically by default if no value is assigned.
Note: When using step and contact stabilization simultaneously, a type of "over-damping" occurs and the result becomes physically unrealistic. Therefore, a combination of both commands is not recommended.
Solving convergence problems For some convergence issues, it is not required to change the physics of the models at all. The following warnings/errors can be found in the *.msg file.
  • Too many attempts made for this increment:

    This error occurs when the solution seems to diverge and the solver reaches the default limits of iteration attempts (5 for Abaqus) for the corresponding time increment. It can be solved by adding

                            
                           *Controls, parameters=time incrementation
                           , , , , , , , 50, , ,
                           
                           
    which increases the iteration limit to 50. A value in this order is recommended.

  • The strain has exceeded fifty times the strain to cause first yield at ‘n’ points:

    This error occurs most often when the strain rate at plastic regions within the model gets too large. This can also be monitored by plotting the plastic dissipation energy (ALLPD) in CAE or with *ENERGY OUTPUT or *ENERGY PRINT ALLPD. Using parabolic step extrapolation or add damping factor might help to solve this problem.

                           
                           *STEP, NAME=<step name="">, NLGEOM=YES,   EXTRAPOLATION=PARABOLIC, INC=1000
                           
                           
    Or
                           
                           *Static, stabilize, factor=0.0002, allsdtol=0.05, continue=NO
                           
                           

  • Time increment required is less than the minimum specified:

    This error can be misleading since multiple errors lead to this message. One option is to use the following settings

                           
                           *STATIC
                           0.1, 1.0, 1e-14, 1.0
                           
                           
    Sometimes this error message is also associated with other problems where it helps to use the contact stabilization or artificial damping instead (see above).
    Note: 0.11 as a value for the initial time increment is a recommended setting balancing convergence stability and speed.

  • The solution fails to converge in the maximum number of iterations:

    This error means that the limit of consecutive equilibrium iterations is reached (default = 16). It can be increased by adding to (for example 50) the following lines to the corresponding step.

                           
                           *Controls, parameters=time incrementation
                           , , ,50 , , , , , , ,
                           
                           

Other step settings Quite often the error message is not specific or might have different causes. Therefore, a few additional commands are mentioned in the following that might help to get the model to converge.
  • When the simulation contains discontinuous behavior such as slip-stick or cracking, the following command might help. *CONTROLS, ANALYSIS=DISCONTINUOUS
  • When the contact formulation contains finite sliding, unsymmetric matrix storage and solving algorithm might help. *STEP, UNSYMM=YES

Error Messages in .msg-files



The above error messages appear most often in the .msg file during a failed optimization. The corresponding command might solve the problem. The error “time increment required is less the minimum specified” occurs with different problems and cannot be solved with a single command. It helps to analyze the model with respect to tie contact, plasticity, element size, and other instabilities.